Empower yourself with the right tools
Throughout my career, I've spent countless hours working with a wide variety of tools, from IDEs (Integrated Development Environments) to note-taking apps. I'm always on the lookout for technology that can make my job more efficient. As a developer, building your toolkit is a personal process where you choose what's best for your unique needs. After refining my own set of tools for over ten years, I thought it was time to share the setup and tools I use in my daily workflow.
Level Up Josh is not directly affiliated with any of the tool providers listed below. These are tools I personally use daily, and any opinions expressed are based solely on my own experience with them in real-world applications.
Building Out Your Toolbox

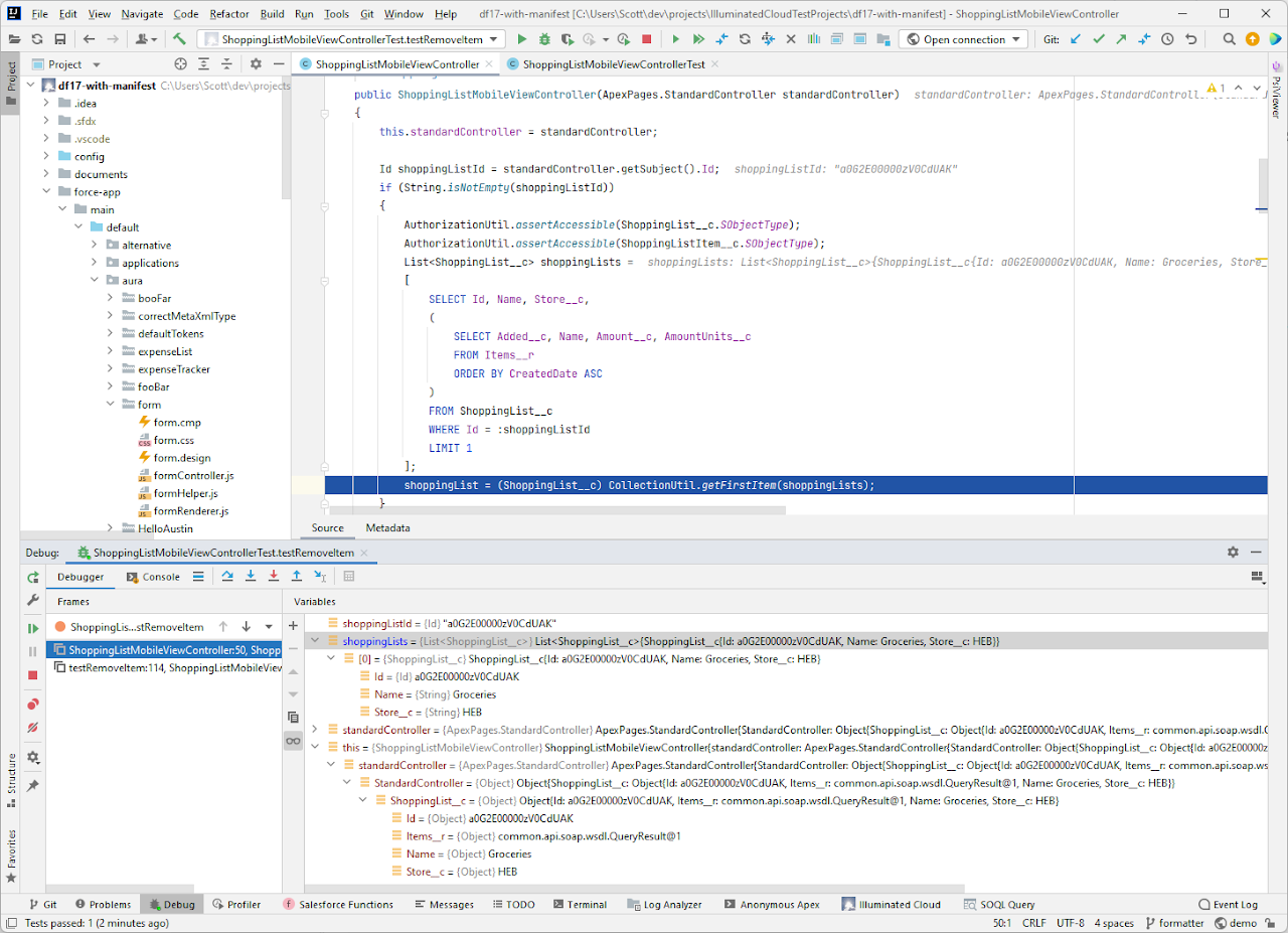
IntelliJ IDEs
provide numerous IDEs for professional developers, offering advanced coding assistance, intelligent code navigation, and built-in support for modern frameworks, making them ideal for high-performance software development across multiple languages.
Integrated Development Environment
GitKraken
simplifies Git workflows with an intuitive, visually-driven interface, helping developers and teams manage version control, resolve merge conflicts, and collaborate efficiently without needing to rely on the command line.
Cross-Platform GIT Client
ChatGPT
is an AI-powered conversational assistant designed to help users with anything from answering complex questions to generating content, code snippets, and personalized advice, all through an easy-to-use, intuitive chat interface.
AI Language Model
IntelliJ SFCC
empowers Salesforce Commerce Cloud developers with a specialized plugin that enhances coding efficiency, offering intelligent code completion, debugging, and seamless integration with Commerce Cloud architecture for optimized development workflows.
IntelliJ Plugin
Kagi
is a privacy-first, customizable search engine that aggregates results from multiple sources, delivering an ad-free, user-centric search experience while allowing users to tailor their results to their preferences.
Aggregated, Customizable Search Engine
AnyType.io
is an all-in-one, privacy-focused knowledge management and collaboration platform, enabling users to create, organize, and share information seamlessly across devices, with full data ownership and offline-first capabilities.
Privacy-First Knowledge Management Platform
Github Copilot
is an AI-powered code completion tool that assists developers by suggesting context-aware code snippets, speeding up development workflows and enhancing productivity across various programming languages.
AI-Powered Code Completion Tool
Unite 5
enables users to create native macOS apps from any website, offering the full functionality of a desktop app, including native notifications, dock integration, and customizable app windows, all while maintaining the lightweight nature of web apps





























